Managing UI Blocks, Folders, and Tasks

<< Click to display table of contents >>

Managing UI Blocks, Folders, and Tasks

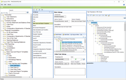
UI blocks, folders, and tasks are managed in the User Interface management view (task ID: UIBlockMnt). The user interface management functions are available for users who have administrator rights.

On the user interface management screen, you can arrange tasks in UI blocks and folders.

In the UI Blocks pane you can add, copy, move, and delete UI blocks.

In the Block Settings pane you can:

ogive a name and descriptions to the UI blocks

oadd, move, and delete folders and tasks.

In the Task Parameters in XML Format pane you can create, import, and edit task parameters and save them as an XML definitions file.

Click to enlarge the figure

Figure 10: Managing of user interfaces